Hello guys, I am trying to connect arduino mega with ethernet shield to SIEMENS LOGO! plc via the modbus protocol, using the ArduinoModbus library.
I need help from someone who has more experience with this protocol. I already meke the Modbus slave with eight outputs. It works fine but after i reconnect the slave or shut down the power source or if i press reset button, communication breaks and it will never ever start again. I have to upload a program and then it works. Nothing else helps (reset, shut down and turn on, reconnect ethernet cable) I have to upload the arduino program again....
The second problem is that I am not able to transfer data from the arduino into the plc. I tried a lot of different ways and adres.
Here is the program:
#include <SPI.h>
#include <Ethernet.h>
#include <ArduinoRS485.h>
#include <ArduinoModbus.h>
uint16_t analog1 = 0;
uint16_t analog2 = 0;
byte mac[] = {
0xDE, 0xAD, 0xBE, 0xEF, 0xFE, 0xED
};
IPAddress ip(192, 168, 0, 4);
EthernetServer ethServer(510);
ModbusTCPServer modbusTCPServer;
#define Pin00 2
#define Pin01 3
#define Pin02 4
#define Pin03 5
#define Pin04 6
#define Pin05 7
#define Pin06 8
#define Pin07 9
#define Pin08 A0
#define Pin09 11
#define Pin10 12
#define Pin11 13
void setup() {
Ethernet.init(10); // Most Arduino shields
Ethernet.begin(mac, ip);
if (Ethernet.hardwareStatus() == EthernetNoHardware) {
while (true) {
delay(1);
}
}
if (Ethernet.linkStatus() == LinkOFF) {
}
ethServer.begin();
if (!modbusTCPServer.begin()) {
while (1);
}
pinMode(Pin00, OUTPUT);
pinMode(Pin01, OUTPUT);
pinMode(Pin02, OUTPUT);
pinMode(Pin03, OUTPUT);
pinMode(Pin04, OUTPUT);
pinMode(Pin05, OUTPUT);
pinMode(Pin06, OUTPUT);
pinMode(Pin07, OUTPUT);
pinMode(Pin08, OUTPUT);
pinMode(Pin09, OUTPUT);
pinMode(Pin10, OUTPUT);
pinMode(Pin11, OUTPUT);
digitalWrite(Pin00, LOW);
digitalWrite(Pin01, LOW);
digitalWrite(Pin02, LOW);
digitalWrite(Pin03, LOW);
digitalWrite(Pin04, LOW);
digitalWrite(Pin05, LOW);
digitalWrite(Pin06, LOW);
digitalWrite(Pin07, LOW);
digitalWrite(Pin08, LOW);
digitalWrite(Pin09, LOW);
digitalWrite(Pin10, LOW);
digitalWrite(Pin11, LOW);
// configure a single coil at address 0x00
modbusTCPServer.configureCoils(0x00,8);
modbusTCPServer.configureInputRegisters(0x08, 1);
}
void loop() {
EthernetClient client = ethServer.available();
if (client) {
modbusTCPServer.accept(client);
while (client.connected()) {
modbusTCPServer.poll();
updateSTAT();
}
}
}
void updateSTAT() {
int coilValue00 = modbusTCPServer.coilRead(0x00);
int coilValue01 = modbusTCPServer.coilRead(0x01);
int coilValue02 = modbusTCPServer.coilRead(0x02);
int coilValue03 = modbusTCPServer.coilRead(0x03);
int coilValue04 = modbusTCPServer.coilRead(0x04);
int coilValue05 = modbusTCPServer.coilRead(0x05);
int coilValue06 = modbusTCPServer.coilRead(0x06);
int coilValue07 = modbusTCPServer.coilRead(0x07);
analog1 = analogRead(A1);
modbusTCPServer.holdingRegisterWrite(0x08, analog1);
if (coilValue00 == HIGH) {
digitalWrite(Pin00, HIGH);
} else {
digitalWrite(Pin00, LOW);
}
if (coilValue01 == HIGH) {
digitalWrite(Pin01, HIGH);
} else {
digitalWrite(Pin01, LOW);
}
if (coilValue02 == HIGH) {
digitalWrite(Pin02, HIGH);
} else {
digitalWrite(Pin02, LOW);
}
if (coilValue03 == HIGH) {
digitalWrite(Pin03, HIGH);
} else {
digitalWrite(Pin03, LOW);
}
if (coilValue04 == HIGH) {
digitalWrite(Pin04, HIGH);
} else {
digitalWrite(Pin04, LOW);
}
if (coilValue05 == HIGH) {
digitalWrite(Pin05, HIGH);
} else {
digitalWrite(Pin05, LOW);
}
if (coilValue06 == HIGH) {
digitalWrite(Pin06, HIGH);
} else {
digitalWrite(Pin06, LOW);
}
if (coilValue07 == HIGH) {
digitalWrite(Pin07, HIGH);
} else {
digitalWrite(Pin07, LOW);
}
}
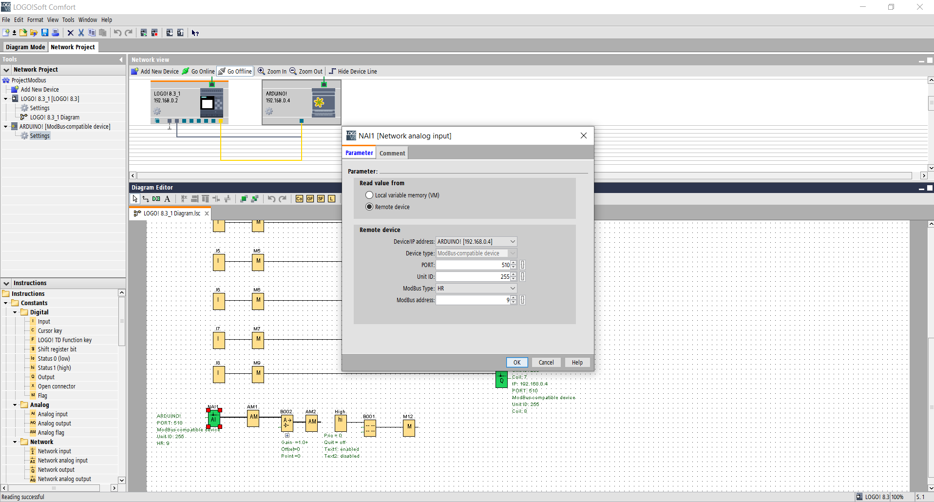
And now about the connection with plc. I am not sure if it is the right method to connect these devices together. But I am using NetworkOutput with a manually defined address.
I also set an input manually because no one of the output registers works via the modbus connection table of the arduino.
So I know that MODBUS uses an IP address and port to connect the device but I am not sure how this modbus address works. You can see in my program that I made 8 coils which start with address 0x00
if i understand it right, it means that I created Coils at adresses 0x00 - 0x07 each one, one bite.
I don't know why but there is an offset (by 1) in the modbus address, so if i want to call 0x00 i have to call 0x01. I used address from 1 to 8 in siemens plc to connect outputs located on address 0x00 - 0x07
After I added a holding register to address 0x08 I am not able to read them in SIEMENS PLC.
So 2 main problems:
Works only after fresh uploaded software.
Holding registers are not accessible from PLC





